Synclias
Home
Light
Dark
Auto
Home
Technical Details
Process Flow
Process Flow
Categories:
Technical
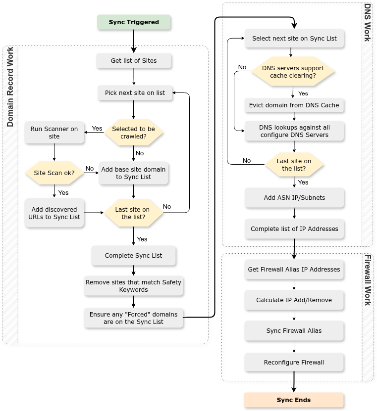
The following diagram shows the process/decisions made by Synclias during a Sync.